Previous Top Next
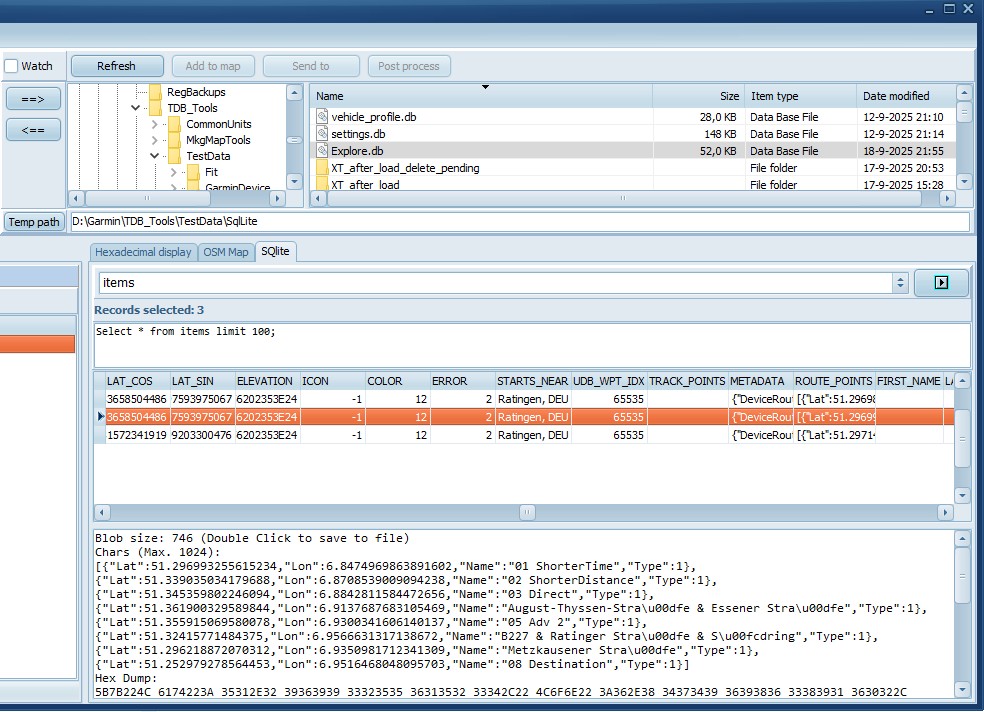
SQLite browser

TripManager (V1.6) has an internal SQLite DB browser. It works only on Windows folders (Top Right) to prevent accidental modifications to the DB files on the Zumo
When a DB file is selected the SQLite tab is shown. Where you can select the tables, or type a SQL statement.

The support for SQLite was added to read info from settings.db and vehicle_profile.db located in Internal Storage\.System\SQlite. This info was need to create trip file that dont need calculation.

Warning: SQL Update/Delete statements are possible. They will update the DB directly, without confirmation.

graphic